02_材质初步处理
材质编辑
添加图像纹理
Ctrl+G打组,并输出,更改输出接口名称 
新建shader打组
再使用自发光Shader创建一个工具组,删掉自发光节点,创建输入接口,一个为int0~3表示判断身体区域,另一个接口为布尔类型
返回上层输出接口只保留一个Shader即可
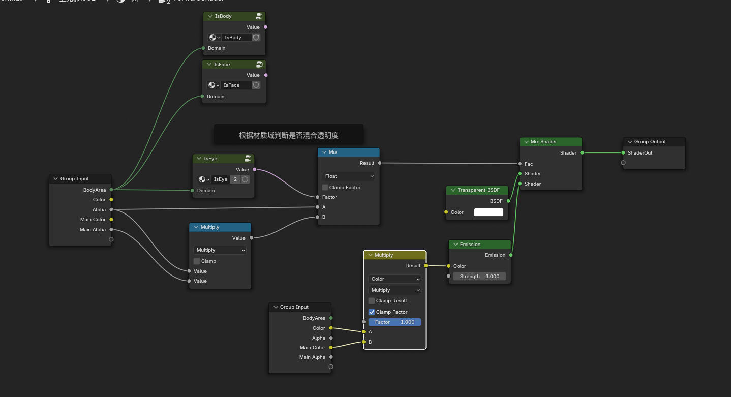
输入接口新增,直接用Tool节点拖过去生成然后改名字就行这里,BodyArea是int类型0~3,1:Face 2:Eye 3:Body 这里的Color和Alpha是用来自定义混合颜色用的
返回最上层,链接贴图,修改节点名称 
混合颜色
进入ForwardShader组,进行混合颜色 
判断材质域
复制一个输入节点来判断材质域
打组,修改输入输出,Domain是整形,输出Value是布尔 0.5~1.5是Face
同理创建3个判断 1.5~2.5是Eye
大于2.5是Body
完成后 
对Eye材质域进行alpha混合

复制当前基础材质
给每个材质球都复制一份,并更改材质域和贴图

更改色彩空间改为标准
修改后就没那么灰了

Enjoy Reading This Article?
Here are some more articles you might like to read next: